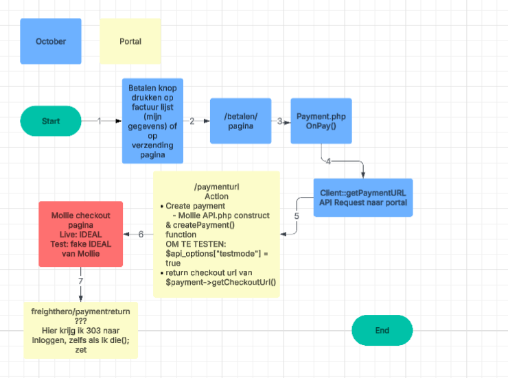
Mollie data flow
-

-
Bevat nog steeds een issue met shipment betaald status. De reden zijn onbekend.
-
N nikitaskliarov moved this topic from TFH Tech on
-
N nikitaskliarov moved this topic from Documentatie on
-
N nikitaskliarov moved this topic from Systeem & Infra on